Chuyển đến phần nội dung
  • Facebook
  • Twitter
  • Instagram
  • YouTube
VniTeach – Giáo viên 4.0

Let's share to be shared

  • Ngôn ngữ lập trình
    • Lập trình Python
    • Lập trình C
    • Lập trình C#
    • Lập trình C++
    • Lập trình Scratch
    • Lập trình Microbit
    • Lập trình Web
  • Thủ thuật
    • MS Office
      • Microsoft Word
      • Microsoft Excel
      • Microsoft PowerPoint
    • Windows
    • Phần mềm
    • Internet
    • Viết Prompt AI
    • Fonts Tiếng Việt tuyệt đẹp
  • Mã nguồn mở
    • WordPress
    • Joomla
    • NukeViet
    • EduPortal
  • Công cụ hữu ích
    • Tiện ích Đồng hồ
    • Lật mảnh ghép
    • Trò chơi ô chữ
    • Game Quay số
    • Tìm ô chữ
    • Chọn tên ngẫu nhiên
    • Radio Online
    • Photoshop
  • Giảng dạy
    • Tin học
    • Toán học
    • Ngữ văn
    • Tiếng Anh
    • Vật lí
    • Hóa học
    • Sinh học
    • Lịch sử
    • Địa lí
    • KHTN
    • Âm nhạc
    • Mĩ thuật
    • Công nghệ
    • Giáo dục KT&PL
    • Giáo dục QP&AN
    • Giáo dục thể chất
    • Hoạt động trải nghiệm
  • Tài liệu tham khảo
    • Tài liệu, giáo trình
      • Tài liệu về giải thuật
      • Tài liệu Python
    • Trò chơi PowerPoint
    • e-Learning
    • Tài liệu LaTeX
  • Youtube
  • Donate
  • Trang chủ
  • 2025
  • Tháng 12
  • 8
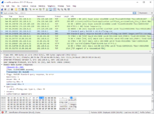
  • Wireshark – Phần mềm phân tích lưu lượng mạng mã nguồn mở
  • Wireshark

Wireshark

Điều hướng bài viết

Trước
  • Internet

CryptPad – Nền tảng soạn thảo trực tuyến mã nguồn mở, mã hóa đầu cuối an toàn tuyệt đối

  • 16/01/2026
  • Phần mềm

Freeplane – Phần mềm vẽ sơ đồ tư duy mã nguồn mở

  • 16/01/2026
  • Internet

OpenRouter là gì? Giải pháp kết nối và sử dụng đa mô hình AI qua một API duy nhất

  • 16/01/2026
  • Phần mềm

OpenCode AI – Tính năng nổi bật của nền tảng trợ lý lập trình AI mã nguồn mở

  • 15/01/2026
  • Internet

EnglishRevealed – Trang web học tiếng Anh luyện thi chứng chỉ Cambridge English

  • 15/01/2026
  • Internet

Phần mềm PDF24 – Công cụ xử lý tệp PDF miễn phí, toàn diện và dễ sử dụng

  • 15/01/2026

Công cụ

  • Công cụ hữu ích
  • Donate
  • Máy tính online
  • Python IDE Online
  • Sách điện tử

Bài viết mới

  • CryptPad – Nền tảng soạn thảo trực tuyến mã nguồn mở, mã hóa đầu cuối an toàn tuyệt đối
  • Freeplane – Phần mềm vẽ sơ đồ tư duy mã nguồn mở
  • OpenRouter là gì? Giải pháp kết nối và sử dụng đa mô hình AI qua một API duy nhất
  • OpenCode AI – Tính năng nổi bật của nền tảng trợ lý lập trình AI mã nguồn mở
  • EnglishRevealed – Trang web học tiếng Anh luyện thi chứng chỉ Cambridge English
  • Phần mềm PDF24 – Công cụ xử lý tệp PDF miễn phí, toàn diện và dễ sử dụng
  • Snappa – Công cụ thiết kế đồ họa trực tuyến kèm mẫu có sẵn miễn phí
  • O&O ShutUp10++ là gì? Công cụ miễn phí bảo vệ quyền riêng tư trên Windows 10 và Windows 11
  • DesignCap là gì? Khám phá công cụ thiết kế đồ họa trực tuyến và các tính năng nổi bật
  • SVG App là gì? Thư viện logo SVG miễn phí, chất lượng cao cho thiết kế và lập trình

VniTeach Channel

https://www.youtube.com/watch?v=_sQwNXrgQNM&list=PLCRwo0vi_AsSqApfemmwQ16-RPjBYp4s6&index=63&pp=gAQBiAQB

Thủ thuật internet hữu ích

https://www.youtube.com/watch?v=tcjqLRGpTaQ&list=PLCRwo0vi_AsSg2xY0DEW98q7DQM2g2bTi&index=3

Theo dõi tôi tại

  • Thích
  • Theo dõi
  • Theo dõi
  • Kết nối
  • Theo dõi
  • Theo dõi

Đăng ký bản quyền

DMCA.com Protection Status ❤️ Ủng hộ / Donate  

@VniTeach - Giáo viên 4.0, Tên miền quốc tế theo Thông tư 24/2015/TT-BTTTT